Der freie Speicherplatz einer Festplatte ist ein kritisches Kriterium auf jedem System, aber nicht das Einzige. Es ist auch möglich das eine Festplatte altersbedingt (oder von den Grundvoraussetzungen) den Anforderungen nicht mehr gewachsen ist. Eine volle Warteschlange oder hohe Latenzen über einen längeren Zeitraum können daher ein Hinweis sein. Eine Kunde kam genau mit dieser Frage auf mich zu und wie man so etwas in servereye abbilden kann.
Die Antwort ist, es gibt mehrere Möglichkeiten wie Sie dies tun können. Da solche Performancewerte schwierig zu analysieren sind (bezogen auf einen möglichen Alarm), ist es häufig sinnvoller den Verlauf zu protokollieren und dann an Hand dieser Daten selbst zu prüfen ob es Änderungen im Bezug auf die Vergangenheit gab. Denn niemand will dauernd Fehlalarme.
Unser Sensor Festplatten Gesundheit prüft in erster Linie den Status der Festplatte seitens des Betriebssystems. Das ist die Hauptfunktion und durch einen negativen Status wird ein Fehler ausgelöst. Allerdings liefert der Sensor im Chart genau diese wichtigen Festplatten-Performancewerte und protokolliert diese je Prüfintervall.

In diesem Fall passiert über eine Woche lang nichts. Der Server langweilt sich, doch gegen Ende der Woche gibt es erhöhte Auslastungen. Das muss in diesem Fall nichts schlimmes sein, es kann aber helfen ein Problem zu verstehen. Vielleicht hat der Kunde sich an diesem Tag beschwert über langsame Performance und als Ursache hat ein Techniker einfach große Datenmengen kopiert oder ein Backup lief.
Der Sensor bietet dabei folgende Messwerte für das ausgewählte Laufwerk:
- Avg. Disk Read Queue Length
- Avg. Disk Write Queue Length
- Avg. Disk Sec/Read
- Avg. Disk sec/Transfer
- Avg. Disk Queue Length
- % Disk Time
- % Idle Time

Infos zu den einzelnen Werten findet man auch im MSDN
https://msdn.microsoft.com/en-us/library/ms804035.aspx
Die zweite Möglichkeit in servereye wäre es den generischen WMI Sensor zu benutzen, WMI Abfrage.
Da ist aber etwas mehr Eigeninitiative gefordert. Sie müssen sich eine Abfrage basteln und den Wert gegen einen Schwellwert vergleichen. Im Prinzip führen wir hier eine Abfrage der Windows Performance Counter durch.(die Sie vielleicht von perfmon.exe kennen)
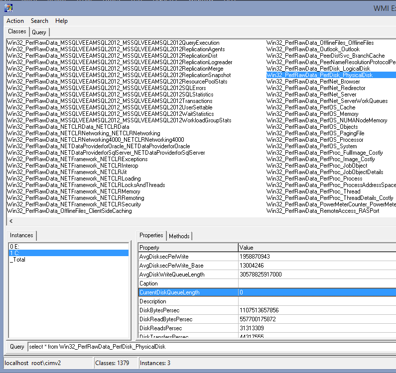
Mit einem WMI Explorer können Sie sich auf einem System die verfügbaren Werte ansehen. Die relevanten für Ihre Festplatte finden Sie unter „Win32_PerfRawData_PerfDisk_LogicalDisk“ oder „Win32_PerfRawData_PerfDisk_PhysicalDisk„.

Das war schon der schwerste Part :). Jetzt kommt der einfache. Um den Sensor zu konfigurieren sind quasi alle Werte schon auf dem Bild erkennbar. Wir starten mit dem Vergleich. Wenn mehr wie 5 Elemente in der Warteschlangen enthalten sind, soll es einen Alarm geben. Der Wert CurrentDiskQueueLength enthält diesen.
Die eigentliche Abfrage lässt sich aus dem Feld Query 1:1 kopieren und da wir den Standard-Namensraum nutzen ist dieser schon vorausgefüllt. Fertig!

Wenn ich das ganze nun nicht für alle Datenträger zusammen prüfen will, kann ich noch die Abfrage bearbeiten und das ganze eingrenzen.
Zum Beispiel wie folgt:
SELECT * FROM Win32_PerfRawData_PerfDisk_LogicalDisk WHERE Name LIKE „C:“
Nun wird nur das Laufwerk C analysiert.
Einen wichtigen Hinweis bei der Alarmierung will ich aber noch geben. Ich hatte oben das Problem der Fehlalarme angesprochen. Es macht sicher keinen Spaß jeden Tag hunderte Emails zu bekommen, nur weil kurzfristig die Warteschlange den Grenzwert erreicht hat. Deswegen nutzen wir den Mechanismus der Verzögerung. Wenn der Sensor zum Bsp alle 5 Minuten prüft, könnte ich mir vorstellen das ein Alarm erst interessant ist wenn die Warteschlange länger wie 40 Minuten voll ist. Ich lege also einfach eine gewünschte Verzögerung an und erhalte so erst einen Alarm, wenn es wirklich kritisch ist. Trotzdem werden die Performancewerte natürlich pro Intervall protokolliert.

Wenn Sie noch Fragen oder Anregungen hier zu haben können Sie uns einfach jederzeit kontaktieren 🙂

