SNMP ist ein feines Netzwerkprotokoll, welches eine Vielzahl von Herstellern in Ihren Produkten implementieren. Dies ermöglicht einer 3rd Party Software wie servereye Werte abzurufen und zu überwachen. Mit unseren generischen SNMP Sensoren können Sie hingegen auch eigene Werte abfragen und integrieren. Wie Sie dabei von der Idee zur Umsetzung kommen, erkläre ich Ihnen einmal haargenau in dieser Schritt für Schritt Anleitung!

 

 

Damit das ganze möglichst kompakt für Sie ist, werde ich mich auf die wichtigsten Punkte beschränkten.

Also was ist nun eigentlich dieses SNMP?

SNMP steht für Simple Network Management Protocol und wie der Name erahnen lässt war die Idee dahinter, Konfigurationen von Netzwerkgeräten einzusehen aber auch zu verändern. Zum Beispiel um bei einem Router schnell eine Portfreigabe anzulegen.

Dabei gibt es mittlerweile 3 verschiedene Versionen:

  • V1
  • V2/2c
  • V3

Zwischen SNMPv1 und V2 liegen lediglich interne Verbesserungen. Beide setzen auf eine sogenannte Community als „Passwort“. Da SNMP allerdings in V1 und V2 unverschlüsselt ist, handelt es sich eher um ein Pseudopasswort. Die Standardcommunity ist „public„. Der Wert kann in der SNMP Konfiguration des jeweiligen Gerätes angepasst werden. Hierzu liefern wir auch für eine Vielzahl an Geräten ein FAQ.

 

servereye wird in Zukunft auch in den generischen Sensoren V3 anbieten, allerdings beschränken wir uns in diesem Tutorial auf V1 und V2. V3 führt Verschlüsselungsmechanismen ein und ist etwas komplexer. Es ist auf alle Geräte bezogen auch noch nicht sehr verbreitet aufgrund dieser Komplexität.

 

Schritt 1 – Eine Idee und Detektivarbeit

Zuallererst braucht man natürlich eine Idee. Die kommt meistens schon automatisch, je nach dem mit welchem Gerät man es zu tun hat. Lüfter-Status, Temperaturwerte, Speicherplatz. Wenn ich weiß, was ich überwachen möchte, kann ich beginnen mich darüber zu informieren, was mein Gerät überhaupt kann. Dazu bieten Hersteller oft in ihrem Portal (oder auf der Management Seite des Gerätes) sogenannte MIB Dokumente an. Diese Dokumente, fassen alle Werte zusammen die via SNMP angeboten werden, im besten Fall mit etwas Dokumentation dabei.

Das ist deswegen sehr hilfreich, weil man ansonsten mit den Werten relativ wenig anfangen kann. Denn die Werte die man abfragen kann, genannt OIDs, sehen so aus, .1.3.6.1.4.1.171.12.11.1.7.1.3.1.7. Nicht sehr sprechend.

Diese OIDs werden dabei weltweit eindeutig vergeben und stehen für einen bestimmten Wert. In diesem Falle handelt es sich um den Lüfter Status eines D-LINK Routers. Ohne eine passende Hersteller MIB, kann ich dies aber nicht wissen. Ähnlich wie bei der Übersetzung Hostname/IP, stehen dort lesbare Werte mit Erklärungen.

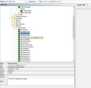
MIB Browser SNMP

In obigen Bild, haben wir die MIB Tabelle einer Fortigate Firewall geöffnet und die OID für die CPU Auslastung ausgewählt. Diese wird in Prozent ausgegeben. So wird das recherchieren viel einfacher. Dafür nutze ich sogenannte MIB Browser, wobei wir den Browser von iReasoning sehr empfehlen können. Wie ich einzelne Werte oder gar alle Werte (SNMP Walk) abrufen kann, haben wir bereits in einigen FAQs beschrieben:

Trotzdem kann es aufgrund der schlechten Dokumentation oder anderen Problemen, mal leichter aber auch mal schwerer sein an die richtigen Werte zu kommen. Sind die gesuchten Werte in Tabellen zu finden, hilft auch der MIB Browser.

Hier ein kleines Beispiel, für die Vorgehensweise:

Man sieht die Tabelle der Tonerstände mit all den Daten, die dazu verfügbar sind. Nun möchte ich speziell den Stand meiner Trommeleinheit überprüfen.

MIB Browser SNMP Tabelle

Also klicke ich genau das Element mit dem Wert an und kann unten die exakte OID in dieser Tabelle einsehen. Mit dieser OID könnte ich nun weiterarbeiten. Dazu aber mehr in Schritt 2!

 

Schritt 2 – Daten in servereye nutzen

Kommen wir zu dem wichtigsten Teil, der dann auch den eigentlichen Nutzen darstellt. Jetzt wo man den Wert oder die Werte recherchiert hat, kann man in das Monitoring einsteigen. Dafür stehen Ihnen in servereye zwei Möglichkeiten zur Auswahl:

  • SNMP Geräteüberprüfung
  • Erweiterte SNMP Geräteüberprüfung

Der Unterschied liegt darin, dass man im Erweiterten Sensor beliebig viele OIDs überwachen kann, während der „Standard“ Sensor nur eine OID unterstützt.

Es macht in diesem Fall also Sinn den größten gemeinsamen Nenner zur Erklärung zu benutzen.

Sensor-Einstellungen

Zuerst gilt es die offensichtlichen Felder auszufüllen. IP + die vergebene Community und unterstützte SNMP Version des Gerätes. Wenn man gleich die Dokumentation der MIB Tabelle im Sensor verwenden möchte, kann man in den Freitextfelder für Erfolg und Fehler sinnvolle Infos eintragen. Dadurch kann man auch im Nachhinein noch etwas mit den Werten anfangen.

Das Kernfeld ist jedoch der „Reguläre Ausdruck“. Dort werde die OIDs, welche Sie abrufen möchten, definiert und es können logische Verknüpfungen erstellt werden. Dazu müssen die OIDs als Erkennung für den Sensor in eckige Klammern [] formatiert werden.

Als logische Operatoren zur Verknüpfung können Sie folgende nutzen:

  • && (und)
  • || (oder)

Als Operatoren stehen folgende zur Verfügung:

  • == (Gleichheit)
  • != (Ungleichheit)
  • > (größer als)
  • < (kleiner als)
  • >= (größer gleich)
  • <= (kleiner gleich)

Dadurch kann man komplexe Szenarien abbilden, wie zum Beispiel Temperaturwerte die zwischen zwei Werte liegen müssen. Oder die Verknüpfung einer Temperatur mit der Luftfeuchtigkeit. Was auch geht sind Verknüpfungen, dass ein Fehler vorliegt wenn der Status der Festplatte fehlerhaft ist ODER (||) fehlerhafte Sektoren gefunden wurden. Dadurch ergibt sich eine mächtige Funktionalität, die durch die Freitextfelder vereinfacht werden kann.

Nehmen wir noch einmal das Beispiel der Tonertrommel. Wir haben dafür die OID „.1.3.6.1.2.1.43.11.1.1.9.1.2“ identifiziert.

Ich möchte einen Alarm haben, wenn der Trommelstand die 30% unterschreitet. Dann wäre die Abfrage [.1.3.6.1.2.1.43.11.1.1.9.1.2] > 30. 

Bei Textfeldern sollte man die Anführungszeichen beachten. Manchmal enthalten Statusfelder nämlich keine Zahlen sondern kommen als Text daher, also Werte wie „Optimal“ „Successfull“.

Dann muss man im Sensor die Abfrage wie folgt definieren: [OID des Statuswertes] == „Optimal“.

Um auf das Ursprungsbeispiel zurückzukommen, dem D-Link Lüfterstatus, so sieht das Ganze dann im OCC aus.

SNMP Sensor - Example

Schritt 3 – Noch Fragen?

Sollten auch nach dieser Anleitung noch Fragen bestehen, so zögern Sie bitte nicht uns im Support zu kontaktieren. Wir möchten gerne diese Anleitung verbessern/erweitern um Punkte, die vielleicht unklar sind oder auch um weitere Szenarien, die die Funktion des Sensors verdeutlichen. Wir freuen uns 🙂

 

Klicke, um diesen Beitrag zu bewerten!
[Gesamt: 8 Durchschnitt: 2.5]
WordPress Cookie Hinweis von Real Cookie Banner